Постановка задачи
- Сравнить ключевых и косвенных конкурентов по параметрам: трафик, регионы, монетизация, каналы привлечения, портрет пользователя, коллаборации.
- Выделить уникальные сценарии использования соцсети для разных целевых групп.
- Сформировать основу для позиционирования продукта, учитывая культурные, возрастные и профессиональные особенности аудитории.
Стратегия дизайна
Заинтересованные стороны
Пользователи
: разные группы лиц разных возрастов, которые заинтересованы в быстром приложении с удобном интерфейсом и в поиске нужного конетента
Команда разработки
: фронт и бэкенд разработчики, специлист по ИИ
Заказчик
: рассматриваем проект как стартап команды разработки
Видение продукта заинтересованными лицами (задачи продукта)
Приложение должно решать следующие задачи:
-
Поддержка публикации фото, текстов и статей.
-
Возможность общения между пользователями (комментарии, лайки, репосты).
-
Создание персонализированной ленты новостей и контента.
-
Поиск по интересам (фотография, искусство, философия, управление проектами).
-
Поддержка профессиональных сообществ и образовательных групп.
Конфликты и противоречия
Баланс между развлекательным и профессиональным контентом.
Разные ожидания от интерфейса: молодой аудитории нужен яркий и быстрый, старшей — спокойный и структурированный.
Задачи бизнеса, маркетинга и брендинга
Задачи бизнеса (верифицируемые):
-
Увеличить количество активных пользователей до 50 000 в течение первого года.
-
Достичь среднего времени удержания пользователя > 10 минут в день.
-
Получить первых 10 B2B-партнёров (образовательные организации, фотостудии).
Задачи маркетинга:
-
Создать имидж приложения как «социальной сети для творчества и знаний».
-
Активно продвигать среди студентов, молодых специалистов и экспертов.
Задачи брендинга:
-
Использовать визуальный стиль, объединяющий эстетику и профессионализм.
-
Подчеркнуть ценность сообщества и обмена знаниями.
Измеримые критерии успешности
-
Количество зарегистрированных пользователей.
-
Количество ежедневных активных пользователей (DAU).
-
Среднее время, проведённое в приложении.
-
Количество публикаций в день.
-
Уровень вовлечённости (лайки, комментарии, репосты).
-
Количество опубликованных экспертных материалов.
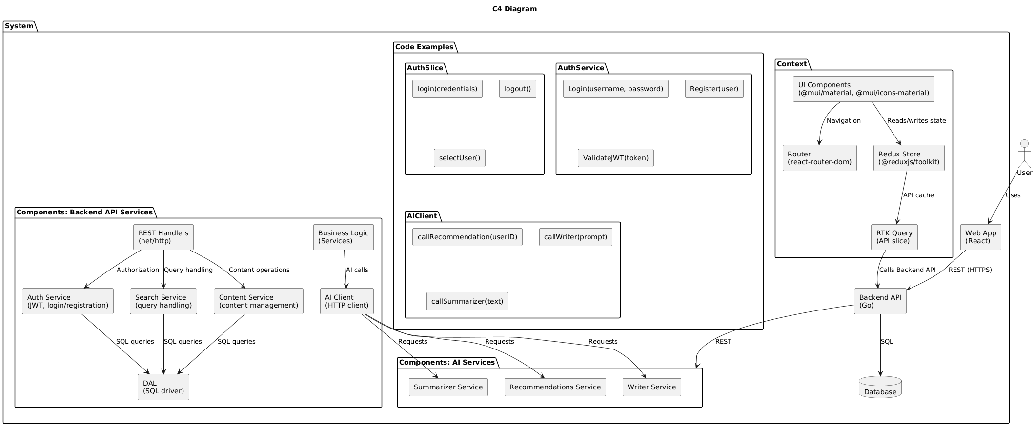
Технические возможности и ограничения
-
PWA приложение.
-
Веб-приложение с адаптивной версткой и быстрым удобным интерфейсом
-
Поддержка публикации фото, текстов, статей, цитат.
-
Личная лента.
-
Система комментариев и рекомендаций.
Представления заинтересованных лиц о пользователях (целевая аудитория)
-
Молодые специалисты (18–30 лет) — креативные пользователи, активно делящиеся фото и постами.
-
Профессионалы среднего возраста (30–45 лет) — используют приложение для обмена опытом, чтения экспертных материалов.
-
Эксперты и старшее поколение (45+) — публикуют статьи и участвуют в дискуссиях.
Диаграммы бизнес-процессов
Use-case диаграммы
Диаграммы деятельности
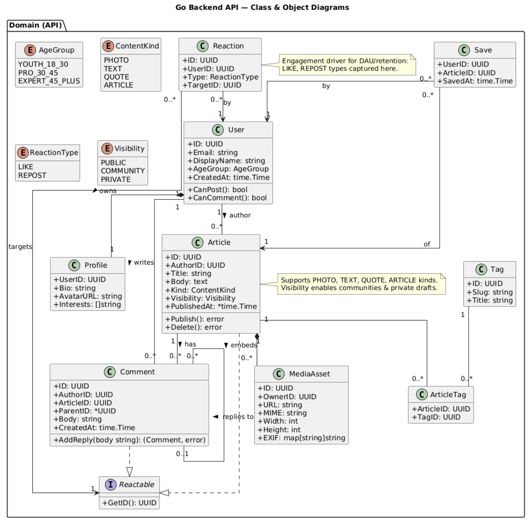
Диаграммы классов и объектов
Диаграммы последовательности
Диаграммы компонентов
Диаграммы пакетов